张雪花1,,,
滑永胜1
1.天津工业大学环境经济研究所 天津 300387
2.中国农业科学院农业经济与发展研究所 北京 100081
基金项目: 国家社会科学基金项目18BJY079
天津市高等学校创新团队培养计划TD13-5038
详细信息
作者简介:韩成吉, 主要研究方向为农业资源与环境经济。E-mail:chengji_han@sina.com
通讯作者:张雪花, 主要研究方向为资源环境经济与农业生态系统。E-mail:xuehua671231@163.com
中图分类号:F301.21;N941.3;X196计量
文章访问数:594
HTML全文浏览量:2
PDF下载量:557
被引次数:0
出版历程
收稿日期:2018-07-13
录用日期:2018-10-22
刊出日期:2019-03-01
Development of strategies for joint allocation of cultivated land and ecological land in Tianjin based on system dynamics
HAN Chengji1, 2,,ZHANG Xuehua1,,,
HUA Yongsheng1
1. Department of Environmental Economics, Tianjin Polytechnic University, Tianjin 300387, China
2. Institute of Agricultural Economics and Development, Chinese Academy of Agricultural Sciences, Beijing 100081, China
Funds: This study was supported by the National Social Science Foundation of China18BJY079
the Training Plan for Innovation Teams in Tianjin Colleges and UniversitiesTD13-5038
More Information
Corresponding author:ZHANG Xuehua, E-mail:xuehua671231@163.com
摘要
HTML全文
图
参考文献
相关文章
施引文献
资源附件
访问统计
摘要
摘要:以复杂系统模拟为手段,以生态与经济双赢为目标,进行耕地与生态用地的联合调配策略的设计、仿真与优选,旨在通过两种土地的合理调配,在保障粮食安全前提下,以生态修复促超负荷耕地休养。在人口、经济、耕地和生态用地各子系统及其要素分析的基础上,以耕地污染严重、后备用地紧缺、地处《全国主体功能区规划》中的优化开发区域——天津市为例,建立耕地与生态用地联合调配的系统动力学模型(Tianjin System Dynamic,TSD)并进行有效性检验。结果显示,模型具有较好的稳定性,而且仿真值与实际值误差 < 5%,因此模型有效。在确定模型有效之后,应用TSD模型模拟不同策略下的天津市2016—2025年耕地与生态用地联合调配结果。本文设置了两种与系统惯性发展相比较的调配策略——耕地资源省域内调配策略和耕地资源跨省域调配策略,并对上述3种情景分别进行仿真。结果显示:1)按当前的惯性趋势发展,2025年受损耕地可以得到修复,耕地数量能够满足耕地红线要求,生态安全也能够得到保障,但是耕地产出压力会突破警戒阈值,因此存在潜在的粮食危机;2)耕地与生态用地省内调配情景下,虽然可以降低耕地的产出压力,但生态安全有所减损,而且耕地产出压力仍高于警戒阈值;3)允许耕地跨省域调配情景下,耕地产出压力可以降低到警戒值之下,而且生态安全能够得到更好的保障。比较3种仿真结果可知,允许耕地跨省域占补情景下的耕地与生态用地联合调配效果最好,可以使耕地与生态用地联合调配更灵活,更好地保障生态安全和粮食安全。以上说明本文所构建的TSD模型进行耕地与生态用地联合调配研究是有效的,一方面可以为耕地与生态用地联合调配策略的优选提供支撑,另一方面为后备耕地紧缺的优化开发地区确定跨省域占补数量提供科学依据。
关键词:耕地/
生态用地/
土地修复/
系统动力学/
调配策略/
天津市
Abstract:Tianjin was prioritized as a functional development region in China, but its cultivated land is seriously polluted and exhausted. This study adopted complex systems modeling to develop a land allocation strategy that allows food production to be secured and land recuperated in Tianjin, where is an optimum development area in the National Main Functional Areas Planning with seriously polluted cultivated land and scarcely reserved land resources. Upon analyzing the subsystems of population, economy, and cultivated land and ecological land, a restoration model, named Tianjin System Dynamics (TSD), was developed to optimize joint allocation of cultivated land and ecological land. Validity test showed that the model had a good stability and the prediction error was < 5%. The model was then used to simulate land allocation between cultivated land and ecological land from 2016 to 2025 for Tianjin under the following strategies:inertial, in-provincial allocation, and inter-provincial allocation of cultivated land resources. The analysis showed that, with the current practice, damaged cultivated land could still be repaired, but only by 2025. Cultivated land could then still be maintained above the red line minimum, and the land ecology could still be preserved. However, food production might not be secured, as the productivity of cultivated land would be pressed to drop to the threshold. The in-provincial allocation of cultivated land resources would alleviate the pressure on cultivated land while still maintaining production above the threshold, but the ecological security of the land would be impaired, the output pressure of cultivated land still be higher than the warning threshold. In contrast, the scenario of the inter-provincial allocation of cultivated land resources could minimize land pressure to below the warning value, and improve land ecological security as a result of its flexibility. The TSD model developed optimized allocation between cultivated land and ecological land for Tianjin, and could be used for land restoration planning for other regions that are lacking in land reserve.
Key words:Cultivated land/
Ecological land/
Land restoration/
System dynamics/
Allocation strategy/
Tianjin City
HTML全文
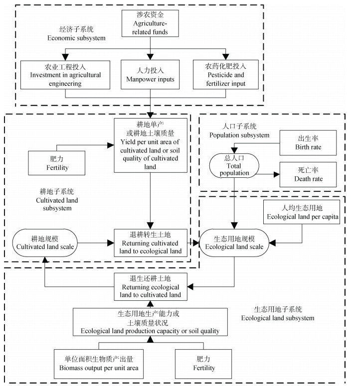
图1耕地与生态用地联合调配系统的各子系统相互关系图
Figure1.Relationship among subsystems of the joint allocation system of cultivated land and ecological land
下载: 全尺寸图片幻灯片
图2天津市耕地与生态用地联合调配系统(TSD)的系统因果关系图
+表示正效应, -表示负效应。
Figure2.System causality diagram of joint allocation system of cultivated land and ecological land of Tianjin (TSD)
+shows positive effect, -shows negative effect.
下载: 全尺寸图片幻灯片
图3天津市耕地与生态用地联合调配系统(TSD)流图
在系统结构中对于决策变量(被解释变量)粮食单产, 认为其受到农机投入、劳动力投入、化肥施用量和农药使用量4个解释变量的影响, 在没有完备的经验系数的情况下, 拟运用C-D生产函数回归系统参数, 但是回归结果不理想, 存在严重多重共线性, 经逐步回归后, 只有农机投入显著性较好, 在这种情况下, 简化模型结构, 仅以农业固定资产投入表征农业投入。
Figure3.Flow diagram of joint allocation system of cultivated land and ecological land of Tianjin (TSD)
In the system structure, the grain output of decision variables (explanatory variables) is affected by four explanatory variables of agricultural machinery input, labor input, fertilizer application and pesticide use. With the absence of a complete empirical coefficient, the C-D production function is used to regress the system parameters. But the regression results are not ideal with a serious multiple collinearity. After stepwise regression, only the agricultural machinery investment is better. In this case, the model structure is simplified and the agricultural investment is represented by the investment of agricultural fixed assets.
下载: 全尺寸图片幻灯片
图42006——2025年不同时间步长下天津市耕地面积的仿真结果
Figure4.Simulation results of cultivated land area in Tianjin under different time steps from 2006 to 2025
The time steps of TIME STEP=0.25, TIME STEP=0.5 and TIME STEP=1 are 3, 6 and 12 months, respectively.
下载: 全尺寸图片幻灯片
图52016——2025年不同情景下天津市耕地面积、生态用地面积、耕地压力指数与生态绿当量的仿真结果
情景1:系统惯性; 情景2:耕地资源省内调配; 情景3:耕地资源跨省调配。
Figure5.Simulation results of cultivated land area, ecological land area, cultivated land pressure index and ecological green equivalent in Tianjin from 2016 to 2025 under different scenarios
Scenario 1: current trend development; Scenario 2: in-provincial allocation of cultivated land resources; Scenario 3: inter-provincial allocation of cultivated land resources.
下载: 全尺寸图片幻灯片表1耕地与生态用地联合调控系统模型仿真情景设置
Table1.Scenarios design of simulation of joint allocation system of cultivated land and ecological land of Tianjin
| 情景名称 Scenario name | 情景特点 Scenario characteristics | 模型调整 Model adjustment |
| 情景1 Scenario 1 | 现状趋势发展型 Current trend development | 模型原始数据, 各变量不变 Model raw data, the variables are unchanged. |
| 情景2 Scenario 2 | 耕地资源省内调配 In-provincial allocation of cultivated land resources | 提高退生转耕速率, 加大整理复垦开发补充耕地力度, 以扩大人均耕地面积 Increasing the rate of returning cultivated land, the intensity of rehabilitation and reclamation, and the area of cultivated land per capita |
| 情景3 Scenario 3 | 耕地资源跨省调配 Inter-provincial allocation of cultivated land resources | 加入跨省域补充耕地外生变量, 在保证生态安全的基础上, 提高复垦速率, 一部分耕地由生态修复补充, 另一部分则跨省调配 Adding cross-provincial supplementary cultivated land exogenous variables. On the basis of ensuring ecological security, improving the reclamation rate. Part of the cultivated land is supplemented by ecological restoration, and the other part is inter-provincial allocation. |
下载: 导出CSV表2天津市耕地与生态用地联合调配系统(TSD)主要变量的历史性检验
Table2.Historical test of main variables of the joint allocation system of cultivated land and ecological land of Tianjin (TSD)
| 年份 Year | 耕地面积?Cultivated area | 生态用地面积?Ecological land area | 总人口?Total population | ||||||||
| 实际值 Actual value (104 hm2) | 模拟值 Simulation value (104 hm2) | 误差 Error (%) | 实际值 Actual value (104 hm2) | 模拟值 Simulation value (104 hm2) | 误差 Error (%) | 实际值 Actual value (104 people) | 模拟值 Simulation value (104 people) | 误差 Error (%) | |||
| 2006 | 41.45 | 41.45 | 0 | —— | —— | —— | 1 075.00 | 1 075.00 | 0 | ||
| 2007 | 40.60 | 41.46 | 2.12 | —— | —— | —— | 1 115.00 | 1 116.25 | 0.11 | ||
| 2008 | 40.44 | 41.41 | 2.39 | —— | —— | —— | 1 176.00 | 1 159.08 | -1.44 | ||
| 2009 | 40.26 | 41.28 | 2.54 | 33.40 | 33.91 | 1.54 | 1 228.16 | 1 203.55 | -2.00 | ||
| 2010 | 39.88 | 41.08 | 3.02 | 33.63 | 34.23 | 1.78 | 1 299.29 | 1 249.73 | -3.81 | ||
| 2011 | 39.65 | 40.89 | 3.12 | 33.84 | 34.55 | 2.10 | 1 354.58 | 1 297.68 | -4.20 | ||
| 2012 | 39.54 | 40.69 | 2.91 | 34.08 | 34.87 | 2.33 | 1 413.15 | 1 347.47 | -4.65 | ||
| 2013 | 39.25 | 40.49 | 3.17 | 34.53 | 35.20 | 1.94 | 1 472.21 | 1 399.17 | -4.96 | ||
| 2014 | 38.88 | 40.30 | 3.65 | 34.92 | 35.53 | 1.75 | 1 516.81 | 1 452.85 | -4.22 | ||
| 2015 | 38.96 | 40.10 | 2.93 | 35.21 | 35.87 | 1.86 | 1 546.95 | 1 508.60 | -2.48 | ||
| 2016 | 39.08 | 39.91 | 2.12 | 35.54 | 36.20 | 1.87 | 1 562.12 | 1 566.48 | 0.28 | ||
| ??缺失2009年以前的生态用地数据。There is a lack of ecological land data before 2009. | |||||||||||
下载: 导出CSV表32016——2025年天津市耕地与生态用地联合调配系统(TSD)的主要变量的仿真结果
Table3.Simulation results of main variables of the joint allocation system of cultivated land and ecological land in Tianjin (TSD) from 2016 to 2025
| 年份 Year | 总人口 Total population (104 people) | 耕地面积 Cultivated area (104 hm2) | 生态退耕规模 Ecological returning scale (104 hm2) | 生态用地 Ecological land (104 hm2) | 生态绿当量 Ecological green equivalent | 退耕还生土地 Returning farmland to ecological land (104 hm2) | 粮食单产 Grain yield (t·hm-2) | 农业总产值 Agriculture GDP (108¥) | 人均耕地面积 Cultivated area per cap. (hm2) | 耕地压力指数 Cultivated land pressure index |
| 2016 | 1 566.48 | 39.91 | 2.56 | 36.20 | 1.40 | 2.54 | 5.18 | 213.94 | 0.03 | 3.28 |
| 2017 | 1 626.59 | 39.71 | 2.66 | 36.55 | 1.42 | 2.64 | 5.19 | 216.81 | 0.02 | 3.56 |
| 2018 | 1 689.00 | 39.52 | 2.76 | 36.89 | 1.43 | 2.74 | 5.21 | 219.10 | 0.02 | 3.84 |
| 2019 | 1 753.80 | 39.32 | 2.86 | 37.24 | 1.44 | 2.85 | 5.24 | 220.99 | 0.02 | 4.14 |
| 2020 | 1 821.09 | 39.13 | 2.97 | 37.59 | 1.45 | 2.96 | 5.25 | 222.52 | 0.02 | 4.48 |
| 2021 | 1 890.97 | 38.93 | 3.09 | 37.95 | 1.46 | 3.07 | 5.27 | 223.74 | 0.02 | 4.85 |
| 2022 | 1 963.52 | 38.74 | 3.21 | 38.31 | 1.47 | 3.19 | 5.29 | 224.68 | 0.02 | 5.25 |
| 2023 | 2 038.86 | 38.54 | 3.33 | 38.68 | 1.49 | 3.31 | 5.30 | 225.38 | 0.02 | 5.69 |
| 2024 | 2 117.09 | 38.35 | 3.46 | 39.05 | 1.50 | 3.44 | 5.31 | 225.87 | 0.02 | 6.17 |
| 2025 | 2 198.32 | 38.15 | 3.59 | 39.42 | 1.51 | 3.57 | 5.32 | 226.16 | 0.02 | 6.69 |
下载: 导出CSV参考文献
| [1] | 徐明岗, 卢昌艾, 张文菊, 等.我国耕地质量状况与提升对策[J].中国农业资源与区划, 2016, 37(7):8-14 http://d.old.wanfangdata.com.cn/Periodical/zgnyzyyqh201607003 XU M G, LU C A, ZHANG W J, et al. Situation of the quality of arable land in china and improvement strategy[J]. Chinese Journal of Agricultural Resources and Regional Planning, 2016, 37(7):8-14 http://d.old.wanfangdata.com.cn/Periodical/zgnyzyyqh201607003 |
| [2] | 李慧.不能让"红线"里的18亿亩耕地丧失质量[N].光明日报, 2014-11-06(10) LI H. Can't let the 1.8 billion mu of cultivated land in the "red line" lose quality[N]. Guangming Daily, 2014-11-06(10 |
| [3] | 范金梅.生态型土地整治大有可为[J].中国土地, 2017, (3):13-15 http://www.wanfangdata.com.cn/details/detail.do?_type=perio&id=QKC20172017033000206190 FAN J M. Ecological land remediation is promising[J]. China Land, 2017, (3):13-15 http://www.wanfangdata.com.cn/details/detail.do?_type=perio&id=QKC20172017033000206190 |
| [4] | 马忠玉, 宋乃平, 郭颖.中国退耕还林政策评估研究[J].宁夏社会科学, 2006, (4):61-65 doi: 10.3969/j.issn.1002-0292.2006.04.015 MA Z Y, SONG N P, GUO Y. Evaluating research on the Chinese policy of reverting cultivated land to forests[J]. Social Sciences in Ningxia, 2006, (4):61-65 doi: 10.3969/j.issn.1002-0292.2006.04.015 |
| [5] | 谢晨, 王佳男, 彭伟, 等.新一轮退耕还林还草工程:政策改进与执行智慧——基于2015年退耕还林社会经济效益监测结果的分析[J].林业经济, 2016, 38(3):43-51 http://d.old.wanfangdata.com.cn/Periodical/njfw201507111 XIE C, WANG J N, PENG W, et al. The new round of CCFP:Policy improvement and implementation wisdom-Based on the results of social and economic benefit inventory of CCFP in 2015[J]. Forestry Economics, 2016, 38(3):43-51 http://d.old.wanfangdata.com.cn/Periodical/njfw201507111 |
| [6] | 李富程, 刘影, 樊敏, 等.岷江上游干旱河谷区退耕还林还草的社会经济影响[J].西北林学院学报, 2016, 31(6):295-301 doi: 10.3969/j.issn.1001-7461.2016.06.50 LI F C, LIU Y, FAN M, et al. Impacts of cultivated land conversion on social-economic changes in arid valley from the upper reaches of Min River[J]. Journal of Northwest Forestry University, 2016, 31(6):295-301 doi: 10.3969/j.issn.1001-7461.2016.06.50 |
| [7] | 国家统计局课题调研组.退耕还林对西部地区粮食生产及供求的影响[J].管理世界, 2004, (11):97-100 http://www.wanfangdata.com.cn/details/detail.do?_type=perio&id=NSSD201403250000066020 Subject Investigation & Study Group. The impact of 'Farmland Re-turning into Forest' upon grain production, supply and demand in West China[J]. Management World, 2004, (11):97-100 http://www.wanfangdata.com.cn/details/detail.do?_type=perio&id=NSSD201403250000066020 |
| [8] | 刘莉, 魏晋, 高雪松, 等.四川丘陵区耕地资源优化配置研究——以泸县为例[J].安徽农业科学, 2011, 39(21):13148-13150 doi: 10.3969/j.issn.0517-6611.2011.21.184 LIU L, WEI J, GAO X S, et al. Study on optimal allocation of arable land in hilly area of Sichuan Province[J]. Journal of Anhui Agricultural Sciences, 2011, 39(21):13148-13150 doi: 10.3969/j.issn.0517-6611.2011.21.184 |
| [9] | 龚媛, 李飞雪, 王丽妍, 等.耕地空间优化配置研究——以常州市新北区为例[J].水土保持研究, 2016, 23(4):199-205 http://www.wanfangdata.com.cn/details/detail.do?_type=perio&id=stbcyj201604037 GONG Y, LI F X, WANG L Y, et al. Studies on spatial optimization allocation of cultivated land-Taking Xinbei District, Changzhou City as the example[J]. Research of Soil and Water Conservation, 2016, 23(4):199-205 http://www.wanfangdata.com.cn/details/detail.do?_type=perio&id=stbcyj201604037 |
| [10] | 洪鸿加, 彭晓春, 陈志良, 等. SD-MOP整合模型在长沙市耕地资源优化配置中的应用[J].长江流域资源与环境, 2010, 19(S1):34-39 http://www.wanfangdata.com.cn/details/detail.do?_type=perio&id=QK201001918928 HONG H J, PENG X C, CHEN Z L, et al. Application of SD-MOP integrated model in optimal allocation of arable land in Changsha[J]. Resources and Environment in the Yangtze Basin, 2010, 19(S1):34-39 http://www.wanfangdata.com.cn/details/detail.do?_type=perio&id=QK201001918928 |
| [11] | 高星, 吴克宁, 郧文聚, 等.县域耕地后备资源与规划期内数量质量并重的占补平衡分析[J].农业工程学报, 2015, 31(12):213-219 doi: 10.11975/j.issn.1002-6819.2015.12.029 GAO X, WU K N, YUN W J, et al. Analysis on county based reserved resource for cultivated land and quality-quantity requisition-compensation balance in planning period[J]. Transactions of the CSAE, 2015, 31(12):213-219 doi: 10.11975/j.issn.1002-6819.2015.12.029 |
| [12] | 方婷婷, 程久苗, 费罗成, 等.新形势下芜湖市耕地后备资源调查与开发利用研究[J].中国农业资源与区划, 2016, 37(2):177-185 http://d.old.wanfangdata.com.cn/Periodical/zgnyzyyqh201602029 FANG T T, CHENG J M, FEI L C, et al. Analysis of the investigation and utilization of reserved resources of cultivated land in Wuhu under the new situation[J]. Chinese Journal of Agricultural Resources and Regional Planning, 2016, 37(2):177-185 http://d.old.wanfangdata.com.cn/Periodical/zgnyzyyqh201602029 |
| [13] | 张琳, 张凤荣, 薛永森, 等.中国各省耕地数量占补平衡趋势预测[J].资源科学, 2007, 29(6):114-119 doi: 10.3321/j.issn:1007-7588.2007.06.016 ZHANG L, ZHANG F R, XUE Y S, et al. Forecasting the balance between occupation and complementarity of cultivated land by provinces in China[J]. Resources Science, 2007, 29(6):114-119 doi: 10.3321/j.issn:1007-7588.2007.06.016 |
| [14] | 许丽丽, 李宝林, 袁烨城, 等. 2000-2010年中国耕地变化与耕地占补平衡政策效果分析[J].资源科学, 2015, 37(8):1543-1551 http://d.old.wanfangdata.com.cn/Periodical/zykx201508006 XU L L, LI B L, YUAN Y C, et al. Changes in China's cultivated land and the evaluation of land requisition-compensation balance policy from 2000 to 2010[J]. Resources Science, 2015, 37(8):1543-1551 http://d.old.wanfangdata.com.cn/Periodical/zykx201508006 |
| [15] | 曲艺, 舒帮荣, 欧名豪, 等.基于生态用地约束的土地利用数量结构优化[J].中国人口·资源与环境, 2013, 23(1):155-161 doi: 10.3969/j.issn.1002-2104.2013.01.022 QU Y, SHU B R, OU M H, et al. Optimization of land use quantity structure based on ecological land constraints[J]. China Population Resources and Environment, 2013, 23(1):155-161 doi: 10.3969/j.issn.1002-2104.2013.01.022 |
| [16] | 张颖, 王群, 李边疆, 等.应用碳氧平衡法测算生态用地需求量实证研究[J].中国土地科学, 2007, 21(6):23-28 doi: 10.3969/j.issn.1001-8158.2007.06.004 ZHANG Y, WANG Q, LI B J, et al. Study on forecasting ecological land demand with carbon-oxygen balance method[J]. China Land Science, 2007, 21(6):23-28 doi: 10.3969/j.issn.1001-8158.2007.06.004 |
| [17] | 罗志军, 张军.生态绿当量及其在土地利用结构优化中的应用——以江西省新建县为例[J].江西农业大学学报, 2007, 29(5):851-856 doi: 10.3969/j.issn.1000-2286.2007.05.035 LUO Z J, ZHANG J. Ecological green equivalent and its application to land use structure optimization-A case study of Xinjian County[J]. Acta Agriculturae Universitatis Jiangxiensis, 2007, 29(5):851-856 doi: 10.3969/j.issn.1000-2286.2007.05.035 |
| [18] | 刘艳芳, 明冬萍, 杨建宇.基于生态绿当量的土地利用结构优化[J].武汉大学学报:信息科学版, 2002, 27(5):493-498 http://d.old.wanfangdata.com.cn/Periodical/whchkjdxxb200205011 LIU Y F, MING D P, YANG J Y. Optimization of land use structure based on ecological green equivalent[J]. Geomatics and Information Science of Wuhan University, 2002, 27(5):493-498 http://d.old.wanfangdata.com.cn/Periodical/whchkjdxxb200205011 |
| [19] | 李建龙, 师学义, 祝宇成.基于生态绿当量的土地利用结构优化——以晋城市城区为例[J].江苏农业科学, 2015, 43(5):371-374 http://d.old.wanfangdata.com.cn/Periodical/jsnykx201505117 LI J L, SHI X Y, ZHU Y C. Optimization of land use structure based on ecological green equivalent-Taking Jincheng City zone as an example[J]. Jiangsu Agricultural Sciences, 2015, 43(5):371-374 http://d.old.wanfangdata.com.cn/Periodical/jsnykx201505117 |
| [20] | 杨波, 东梅.灰色预测与适度退耕还林规模的确定[J].中国高校科技与产业化:学术版, 2006, (S3):218-220 http://www.cnki.com.cn/Article/CJFDTotal-ZGKC2006S3100.htm YANG B, DONG M. Grey prediction and determination of the scale of moderate returning farmland to forests[J]. Chinese University Technology Transfer, 2006, (S3):218-220 http://www.cnki.com.cn/Article/CJFDTotal-ZGKC2006S3100.htm |
| [21] | 白玮, 郝晋珉, 张秋平, 等.土地利用总体规划中生态退耕规划标准指标体系构建与应用[J].农业工程学报, 2007, 23(1):72-76 doi: 10.3321/j.issn:1002-6819.2007.01.012 BAI W, HAO J M, ZHANG Q P, et al. Establishment and application of the indicator system for planning standard of ecological restoration in the general land use planning[J]. Transactions of the CSAE, 2007, 23(1):72-76 doi: 10.3321/j.issn:1002-6819.2007.01.012 |
| [22] | 张汉雄, 张兴昌, 邵明安.长城沿线农牧交错带生态环境恢复重建SD模型研究[J].中国生态农业学报, 2005, 13(1):173-178 http://www.ecoagri.ac.cn/zgstny/ch/reader/view_abstract.aspx?file_no=2005150&flag=1 ZHANG H X, ZHANG X C, SHAO M A. The rebuilding and resuming of SD model of the eco-environment in the agriculture and animal husbandry interlock zone along the Great Wall[J]. Chinese Journal of Eco-Agriculture, 2005, 13(1):173-178 http://www.ecoagri.ac.cn/zgstny/ch/reader/view_abstract.aspx?file_no=2005150&flag=1 |
| [23] | 熊鹰, 陈云, 李静芝, 等.基于土地集约利用的长株潭城市群建设用地供需仿真模拟[J].地理学报, 2018, 73(3):562-577 http://d.old.wanfangdata.com.cn/Periodical/dlxb201803013 XIONG Y, CHEN Y, LI J Z, et al. Analog simulation of urban construction land supply and demand based on land intensive use[J]. Acta Geographica Sinica, 2018, 73(3):562-577 http://d.old.wanfangdata.com.cn/Periodical/dlxb201803013 |
| [24] | 蔡炜宇, 刘兆顺.长春市九台区土地利用系统动力学特征及结构优化[J].江西农业学报, 2017, 29(7):110-116 http://d.old.wanfangdata.com.cn/Periodical/jxnyxb201707024 CAI W Y, LIU Z S. System dynamic characteristics and structural optimization of land use in Jiutai District of Changchun City[J]. Acta Agriculturae Jiangxi, 2017, 29(7):110-116 http://d.old.wanfangdata.com.cn/Periodical/jxnyxb201707024 |
| [25] | 涂小松, 濮励杰, 严祥, 等.土地资源优化配置与土壤质量调控的系统动力学分析[J].环境科学研究, 2009, 22(2):221-226 http://d.old.wanfangdata.com.cn/Periodical/hjkxyj200902016 TU X S, PU L J, YAN X, et al. Analysis of optimal allocation of land resources and soil quality regulation using system dynamics[J]. Research of Environmental Sciences, 2009, 22(2):221-226 http://d.old.wanfangdata.com.cn/Periodical/hjkxyj200902016 |
| [26] | 何建华, 王宵君, 杜超, 等.武汉城市圈土地利用变化系统仿真模拟与驱动力分析[J].长江流域资源与环境, 2015, 24(8):1270-1278 doi: 10.11870/cjlyzyyhj201508002 HE J H, WANG X J, DU C, et al. Simulation of land use change and analysis of driving forces in Wuhan urban agglomeration based on a system dynamic model[J]. Resources and Environment in the Yangtze Basin, 2015, 24(8):1270-1278 doi: 10.11870/cjlyzyyhj201508002 |
| [27] | 李志, 周生路, 陆长林, 等.基于系统动力学城市边缘区土地利用变化模拟与预测——以南京市江宁区为例[J].土壤, 2010, 42(2):314-318 doi: 10.3969/j.issn.1674-5906.2010.02.011 LI Z, ZHOU S L, LU C L, et al. Simulation and prediction of land-use change in urban marginal zone based on system dynamics model-A case study of Jiangning County, Nanjing[J]. Soils, 2010, 42(2):314-318 doi: 10.3969/j.issn.1674-5906.2010.02.011 |
| [28] | 李梦娜, 刘琳, 张永芳, 等.基于系统动力学的土地整理项目效益后评价[J].中国农学通报, 2018, 34(2):98-106 http://d.old.wanfangdata.com.cn/Periodical/zgnxtb201802019 LI M N, LIU L, ZHANG Y F, et al. Benefit post-evaluation of land consolidation project based on system dynamics[J]. Chinese Agricultural Science Bulletin, 2018, 34(2):98-106 http://d.old.wanfangdata.com.cn/Periodical/zgnxtb201802019 |
| [29] | 徐霄枭, 项晓敏, 金晓斌, 等.土地整治项目社会经济影响的系统动力学分析——方法与实证[J].中国土地科学, 2015, 29(8):73-80 http://www.wanfangdata.com.cn/details/detail.do?_type=perio&id=666244224 XU X X, XIANG X M, JIN X B, et al. System dynamics analysis for the socio-economic impacts of land consolidation:Methodology and empirical study[J]. China Land Sciences, 2015, 29(8):73-80 http://www.wanfangdata.com.cn/details/detail.do?_type=perio&id=666244224 |
| [30] | 张贞, 高金权, 简广宁, 等.基于系统动力学的土地质量变化[J].农业工程学报, 2011, 27(14):226-231 http://www.wanfangdata.com.cn/details/detail.do?_type=perio&id=QK201104087984 ZHANG Z, GAO J Q, JIAN G N, et al. Changes of land quality based on system dynamics[J]. Transactions of the CSAE, 2011, 27(14):226-231 http://www.wanfangdata.com.cn/details/detail.do?_type=perio&id=QK201104087984 |
| [31] | 张庶, 金晓斌, 徐霄枭, 等.基于SD和模糊综合评价的土地整治项目社会影响评价[J].中国农学通报, 2014, 30(34):81-88 doi: 10.11924/j.issn.1000-6850.2014-0896 ZHANG S, JIN X B, XU X X, et al. Social impact assessment of land consolidation project based on system dynamics and fuzzy synthetic evaluation[J]. Chinese Agricultural Science Bulletin, 2014, 30(34):81-88 doi: 10.11924/j.issn.1000-6850.2014-0896 |
| [32] | JIN X B, XU X X, XIANG X M, et al. System-dynamic analysis on socio-economic impacts of land consolidation in China[J]. Habitat International, 2016, 56:166-175 doi: 10.1016/j.habitatint.2016.05.007 |
| [33] | 李世东.退耕还林效益优化模式系统动力学研究[J].干旱区地理, 2004, 27(3):377-383 doi: 10.3321/j.issn:1000-6060.2004.03.019 LI S D. Study on the optimized model of conversion of farmland to forests using system dynamics[J]. Arid Land Geography, 2004, 27(3):377-383 doi: 10.3321/j.issn:1000-6060.2004.03.019 |
| [34] | 李世东.基于SD的退耕还林典型立地优化模式研究[J].北京林业大学学报, 2006, 28(2):22-28 doi: 10.3321/j.issn:1000-1522.2006.02.004 LI S D. SD-based study of the optimized model of conversion of farmland to forests on typical sites[J]. Journal of Beijing Forestry University, 2006, 28(2):22-28 doi: 10.3321/j.issn:1000-1522.2006.02.004 |
| [35] | 李世东.黄土高原沟壑区退耕还林优化模式研究[J].林业科学, 2004, 40(5):71-78 doi: 10.3321/j.issn:1001-7488.2004.05.011 LI S D. The optimized model for conversion of farmland to forests in the hill-gully subregion of Loess Plateau[J]. Scientia Silvae Sinicae, 2004, 40(5):71-78 doi: 10.3321/j.issn:1001-7488.2004.05.011 |
| [36] | 张璐, 孙向阳, 尚成海, 等.天津滨海地区盐碱地改良现状及展望[J].中国农学通报, 2010, 26(18):180-185 http://d.old.wanfangdata.com.cn/Periodical/zgnxtb201018041 ZHANG L, SUN X Y, SHANG C H, et al. Review and prospect of improvement present situation on coastal saline-alkali area in Tianjin[J]. Chinese Agricultural Science Bulletin, 2010, 26(18):180-185 http://d.old.wanfangdata.com.cn/Periodical/zgnxtb201018041 |
| [37] | 王祖伟, 王中良.天津污灌区重金属污染及土壤修复[M].北京:科学出版社, 2014 WANG Z W, WANG Z L. Heavy Metal Pollution and Soil Remediation in Tianjin Sewage Irrigation Area[M]. Beijing:Science Press, 2014 |
| [38] | 雷平.中国粮食安全的系统评价和实现机制研究[D].北京: 中国农业科学院, 2016 LEI P. Systematic appraisal and implementation mechanism research of food security in China[D]. Beijing: Chinese Academy of Agricultural Sciences, 2016 |
| [39] | 成六三, 时伟宇.退耕对县域耕地压力效应的影响分析研究——以武隆县为例[J].中国农业资源与区划, 2018, 39(3):201-206 http://www.wanfangdata.com.cn/details/detail.do?_type=perio&id=zgnyzyyqh201803029 CHENG L S, SHI W Y. Effects of land conversion projects on the land pressure-Taking Wulong County as a case[J]. Chinese Journal of Agricultural Resources and Regional Planning, 2018, 39(3):201-206 http://www.wanfangdata.com.cn/details/detail.do?_type=perio&id=zgnyzyyqh201803029 |
| [40] | TAO J, FU M C, ZHANG D X, et al. System dynamics modeling for the pressure index of cultivated land in China[J]. Journal of Food, Agriculture & Environment, 2013, 11(2):1045-1049 http://cn.bing.com/academic/profile?id=cb1fb8abdbbe69035c4c1c18774de58b&encoded=0&v=paper_preview&mkt=zh-cn |
| [41] | 冉清红, 岳云华, 谢德体, 等.中国分省耕地警戒值区域差异及指示功能研究[J].资源科学, 2010, 32(9):1718-1725 http://d.old.wanfangdata.com.cn/Periodical/zykx201009013 RAN Q H, YUE Y H, XIE D T, et al. Regional differences in alert values of cultivated land and its instruction functions at provincial levels in mainland China[J]. Resources Science, 2010, 32(9):1718-1725 http://d.old.wanfangdata.com.cn/Periodical/zykx201009013 |
| [42] | 孙强, 王乐, 蔡运龙.基于SOFM网络的中国耕地压力综合分区[J].北京大学学报:自然科学版, 2008, 44(4):625-631 http://d.old.wanfangdata.com.cn/Periodical/bjdxxb200804020 SUN Q, WANG L, CAI Y L. SOFM network based integrated regionalization of cropland conversion pressures in China[J]. Acta Scientiarum Naturalium Universitatis Pekinensis, 2008, 44(4):625-631 http://d.old.wanfangdata.com.cn/Periodical/bjdxxb200804020 |
| [43] | 赵丹, 李锋, 王如松.基于生态绿当量的城市土地利用结构优化——以宁国市为例[J].生态学报, 2011, 31(20):6242-6250 http://d.old.wanfangdata.com.cn/Conference/7969313 ZHAO D, LI F, WANG R S. Optimization of urban land structure based on ecological green equivalent:A case study in Ningguo City, China[J]. Acta Ecologica Sinica, 2011, 31(20):6242-6250 http://d.old.wanfangdata.com.cn/Conference/7969313 |
| [44] | 王其藩.系统动力学[M].第2版.北京:清华大学社, 1994 WANG Q F. System Dynamics[M]. 2nd ed. Beijing:Tsinghua University Press, 1994 |
| [45] | 温丹辉, 孙振清.天津区域减排政策经济与排放影响[J].干旱区资源与环境, 2017, 31(4):28-33 http://d.old.wanfangdata.com.cn/Periodical/ghqzyyhj201704005 WEN D H, SUN Z Q. Influences of climate policies on the regional economy and carbon emissions in Tianjin[J]. Journal of Arid Land Resources and Environment, 2017, 31(4):28-33 http://d.old.wanfangdata.com.cn/Periodical/ghqzyyhj201704005 |
| [46] | 陈立新, 王琳.基于灰色Verhulst动态模型的人口预测——以天津为例[J].天津师范大学学报:自然科学版, 2015, 35(4):94-96 http://www.wanfangdata.com.cn/details/detail.do?_type=perio&id=tjsdxb201504021 CHEN L X, WANG L. Prediction of population based on grey Verhulst dynamic model:Case of Tianjin[J]. Journal of Tianjin Normal University:Natural Science Edition, 2015, 35(4):94-96 http://www.wanfangdata.com.cn/details/detail.do?_type=perio&id=tjsdxb201504021 |
| [47] | 自然资源部.国土资源部关于天津市土地利用总体规划(2006-2020年)有关指标调整的函[EB/OL]. (2017-06-30). http://www.mlr.gov.cn/zwgk/zytz/201706/t20170630_1523341.htm Ministry of Natural Resources of the People's Republic of China. Letter from the Ministry of Land and Resources on the adjustment of relevant indicators for the Tianjin land use master plan (2006-2020)[EB/OL]. (2017-06-30). http://www.mlr.gov.cn/zwgk/zytz/201706/t20170630_1523341.htm |
| [48] | 津台之桥.天津市生态用地保护红线划定方案[EB/OL]. (2014-01-27). http://www.huaxia.com/jtzq/tjxw/2014/01/3726628.html Bridge of Jintai. Tianjin ecological land protection red line delineation plan[EB/OL]. (2014-01-27). http://www.huaxia.com/jtzq/tjxw/2014/01/3726628.html |
| [49] | 朱红波, 张安录.中国耕地压力指数时空规律分析[J].资源科学, 2007, 29(2):104-108 doi: 10.3321/j.issn:1007-7588.2007.02.016 ZHU H B, ZHANG A L. Analyzing temporal and spatial distribution characteristics of pressure index of cultivated land in China[J]. Resources Science, 2007, 29(2):104-108 doi: 10.3321/j.issn:1007-7588.2007.02.016 |
| [50] | 薛磊.基于耕地压力指数的粮食安全状况分析——以天津市为例[J].青年科学, 2014, (3):241 http://www.wanfangdata.com.cn/details/detail.do?_type=perio&id=qnkx-jsb201403213 XUE L. Analysis of food security based on cropland pressure index-A case of Tianjin[J]. Youth Science, 2014, (3):241 http://www.wanfangdata.com.cn/details/detail.do?_type=perio&id=qnkx-jsb201403213 |
